Yararlı Dokümanlar
Programlama
Git and GitHub for MATLAB [
PDF
]
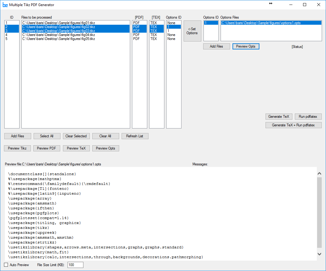
PDF Generator for Multiple Tikz files [
Setup
and
Sample
TeX and Lyx Files and a
Screenshot
]
Ana Sayfa